Avid is moving toward remote production and the cloud with their new workflow systems Edit on Demand and Avid NEXIS | EDGE, emphasising dispersed teams, flexibility and scalability.

Video production and post are rapidly moving into remote infrastructure and the cloud environment, not just for data and file storage but also data transfer, media processing, file sharing and collaboration, affecting a growing portion of everyday workflows. The ability to rapidly change and scale up or down, and the options for team members and their working lives, are compelling.
Avid has been moving toward remote production and the cloud as well, placing special emphasis on the dispersed team and on scalability. Avid’s view of remote and cloud operations is data-centric and project-driven, with flexibility for ingest, asset management and managing editorial and post teams.
Mastering Remote Production
Digital Media World spoke to Avid’s Craig Dwyer, Vice President Strategy, Business Development and Alliances, who gave a presentation in Sydney, run by local systems integrator Digistor, in February titled Mastering Remote Production and Collaboration. Craig is working with Avid’s product and engineering teams as they work to open up its platforms, focussing on cloud and SaaS innovations.
Avid’s existing MediaCentral media workflow platform and NEXIS intelligent storage have contributed to Avid’s potential for making cloud and remote workflows and management feasible for users.

Avid's Craig Dwyer presenting at Digistor's event 'Mastering Remote Production and Collaboration'.
The main purpose of MediaCentral is connecting teams, tools and media regardless of the location of any of those or the type of deployment – cloud or on-premises. The effect is to untether previewing, control and scheduling of media ingest.
Modular and scalable, the idea is to make workflows simpler, and therefore help users achieve results faster. “Especially useful for workflows involving multiple departments, the consistency MediaCentral establishes across a project, reduces the ‘cognitive friction’ between those teams,” Craig said. You can start with a basic video editing workflow – logging, media management, graphics, newsroom – then add more specific apps, services and third-party connectors as needed, only for as long as needed.
Modular
An example of a module is MediaCentral | Collaborate, used to allocate resources and assign tasks per story. It has a unified web interface with task links that appears the same on any device. Further consistency comes in the dashboard, where team members monitor progress, add information, update assignment status and so on, from where they are at any time.
A new module is MediaCentral | Acquire, which controls ingest sources coming from different places, with one Chrome web browser. This set-up can simplify feed, stream and video-over-IP ingest requirements from a cloud-based production system. Team members connect from anywhere instantly, ingest streams into a cloud-deployed system, and edit the growing files with preferred editing tools. Viewing completed and planned projects, as well as current recordings, is also possible.

Avid NEXIS | EDGE
With this background in connecting dispersed team members with their colleagues, tools and media, Avid has now built two different systems that support remote work – Edit on Demand and NEXIS | EDGE.
Agility and Flexibility on Demand
Avid Edit on Demand takes MediaCentral’s capabilities a step further by virtualising a full post-production environment in the cloud, set-up and scaled on demand on a SaaS model. The system comes with Media Composer software licenses and Avid NEXIS storage optimised for the cloud, with user access and connectivity, media file transfer and the Avid On-Demand portal for monitoring and user management.
Edit on Demand makes companies more flexible and more agile. Users can be located anywhere, and only need a laptop and an Internet connection. Although it comprises a complete operation with software, storage, security and access, the system is ‘on demand’ – that is, for temporary use. Its temporariness and ease-of-use are what gives a company agility.
Flexibility comes through the system’s ability to create opportunities to take on projects that a company’s on-premises team, storage and expertise could not normally accommodate – for example, large-scale, short-time frame projects demanding skills that aren’t available in-house. Costs are also temporary in that, through a weekly or monthly subscription, the user only pays for what a production demands at any given time. Media Composer seats and storage can be launched or retired as needed to avoid unnecessary costs.
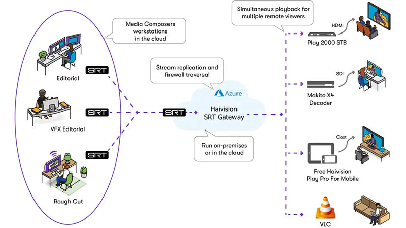
Edit On Demand features Avid’s virtual ‘over-the-shoulder’ capability for securely reviewing versions of a sequence-in-progress over the Internet, using the SRT protocol. An advantage here is that it doesn’t require an encoder – the review takes place in Media Composer in the cloud. An editor starts an SRT stream from the Media Composer timeline and delivers it as a single or many streams to viewers with permission, who can view the playback in real time. Content is protected with 128/256-bit AES encryption.

Avid’s virtual ‘over-the-shoulder’ capability allows users to securely review sequences-in-progress over the Internet using SRT.
NEXIS at the EDGE
Avid NEXIS | EDGE is also about team members working from anywhere. However, Craig noted that its main purpose is to extend an existing facility’s reach with the same media access, workflow and user experience as if users were editing on premises.
The NEXIS file system, Avid NEXIS | VFS is already fully virtualised, a software layer that can be deployed on premises, in the cloud, as a hybrid or as part of an integrated SaaS supporting a transition to the cloud. It is developed to use with all Avid NEXIS storage engines, and either Microsoft Azure or private cloud, virtualising storage into a single pool of shared resources that can be accessed in the facility, on location or at home.
Built-in intelligence automates administrative tasks and adapts Avid NEXIS | VFS to changing workloads without user intervention, and without disruption or downtime. With this scalability in capacity and throughput performance, the NEXIS | VFS supports real-time collaboration for teams by adapting capacity, performance and protection to meet changing requirements.
Proxy Media and Web Client Updates
Avid NEXIS | EDGE starts in a conventional way with shared storage and Media Composer on-premises, plus bins, a project and high-resolution media. But now, a new proxy media format file is associated with each of the high-res files. Media Composer has a new menu item that selects, at any time, between high-res or the proxy media. Because no re-linking or conform is involved, swapping between the two doesn’t cause delays. It is almost immediate.
The proxy makes editing easier when streaming projects and media to an outside location. It allows you to view multi-cam material, for instance, with feeds from up to nine cameras at once. You also have the option use media from a hard drive and from the remote NEXIS on the same timeline, always with the option to choose between high-res and proxy media.
The NEXIS web client has been updated as well with a remote mode to accommodate new workflows. Editors can use the NEXIS | EDGE web client to find, organise, storyboard, edit and review content at the facility, at home or on location. It connects the facility NEXIS over a secure VPN to the user, supporting home Wi-Fi connectivity. If users do not have Media Composer on their external computers they can still use the NEXIS | EDGE Browser, which has tools for overseeing, viewing, organising, adding markers and creating bins.

A Cloud Journey
Avid is continuing to work on other cloud workflows supporting remote work. Last year, for instance, Avid and Amazon Studios announced a three-year agreement to bring cloud-based editorial to Amazon Studios' movie and series production. Creative teams get the same experience and performance as inside their facility – collaborative workflows with shared storage, and comprehensive media management – without having to stop to set up and tear down traditional hardware.
Editorial and content workflows are centralised in the cloud and support teams that are spread around the world. The idea is to spend less time duplicating and transferring media to team members, and spend more time on creative efforts. They can also protect content, including camera raw files, through automatic processes that distribute data across several AWS Regions.
Craig made the important comment that long-term cloud experience is still limited in the industry. “The journey to the cloud is about gaining operational benefits, putting the critical hardware and software in place, and moderating costs,” he said. “Training is required, but first we need to identify standard, repeatable procedures.”
Right now, the best place to look for advice is from a systems integrator, like Digistor, whose staff will listen to your expectations and requirements and help you navigate the new infrastructures. They are already familiar with cloud environments and the components used in today’s remote cloud-based workflows from storage and connectivity systems to the software teams will use every day. www.avid.com















